You are here: Introduction to the Interface>Overview of the Main Window

DataFlux Data Management Studio

Overview of the Main Window

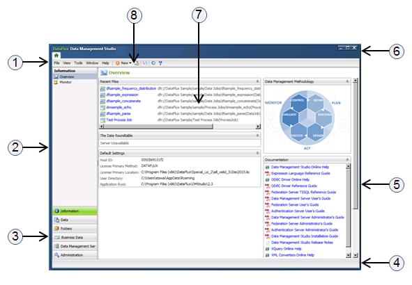
The following figure identifies the sections of the main window in Data Integration Studio.

  1. Main Menu — Enables you to select features that are active in the current context. For more information, see Main Menu.
  2. Navigation Pane —Enables you to navigate riser bars, trees, and folders.
  3. Navigation Riser Bar — Enables you to select riser bars that display a set of related features. For more information, see Information Riser Bar, Data Riser Bar, Folders Riser Bar, Business Data Riser Bar, Data Management Servers Riser Bar, or Administration Riser Bar.
  4. Status Bar — Displays status messages, current server logins, and similar information.
  5. Information Pane — Contains one or more portlets that display information, such as a list of the files that were last accessed, or details about a selected item.
  6. Title Bar — Displays the product name.
  7. Portlets — Components that display information, such as a list of the files that were last accessed, or details about a selected item.
  8. Toolbar — A set of icons that enable you to access context-sensitive features with one click.

 

Documentation Feedback: yourturn@sas.com
Note: Always include the Doc ID when providing documentation feedback.

Doc ID: dfDMStd_over_main_window.html